Free website software

The list:
DeKnop
- Button maker
Filezilla
- FTP client
Max's HTML Beauty++ 2004
- HTML Editor
ScrollBar
- Scrollbar control
TextCrawler
- Multi-file code replacement
Xenu's Link Sleuth
- Links assessment
DeKnop

Fantastic utility for designing and managing website navigation buttons (de Knop is Dutch for 'the button'), you can add bevels, gradients, textures; create a set of 'down' buttons simply from a set of 'up' buttons; apply mouse-over effects.... it concentrates on one job and does it very well.

FileZilla

For most of this website's previous incarnation, I was never able to use an FTP client due to a single missing piece of knowledge, namely the setting of active/passive transfer, having to rely instead on the server-side upload tools. The difference now! Multiple subdomains each with their own login and PC/server folders configured, all from a simple drop-down selection. Drag-and-drop transfer, customisable layout. Does all the basic FTP stuff without fuss.

Screenshot

Max's HTML Beauty++ 2004

Even though this website was originally created, in its long-since vanished first incarnation, using the WYSIWYG editor Microsoft FrontPage (ideal for those unfamiliar with HTML), there comes a time when familiarity with the language and more advanced requirements necessitate something extra. This editor is widely well-reviewed and deserves all its accolades - it's got so much to offer in terms of layout, functionality and features. Other more up-to-date editors offer little, if anything, above this. Particularly useful are:

  • a Resource Panel at the right-hand side of the window, incorporating a Mini Explorer (complete with favourites), Project Management, Snippets, Code Library and Special Characters, all a click or two away
  • a Power Toolbar, with tabbed specialist toolsets relating to various aspects of website design
  • built-in HTML Tidy feature, with optional results window
  • numbered lines for easy reference and tracking
  • powerful tag designer/editor
  • many more features - leave the startup tips and you'll find something new and useful every time you use the program!

ScrollBar

Replacing the old Cool Web Scrollbars, this has all the features for WYSIWYG generation of coloured scrollbars: hover over an element on the magnified template to identify its name; choose colours from drop-down boxes or use the click-and-drag cross-hairs to copy a colour from the screen to the clipboard; create schemes at a click from a single base colour; and save schemes to files for later retrieval.

Screenshot

TextCrawler

Replacing (sic!) BKReplaceEm in this role, this nifty piece of software performs the same functions, but much more efficiently and intuitively. Really good software should be usable without early recourse to the Help file, and this certainly ticked the box. Useful also just to find files containing a particular text string, and satisfyingly fast in its execution.

Superior regular expression support, including a tester - even I was able to do a simple one!

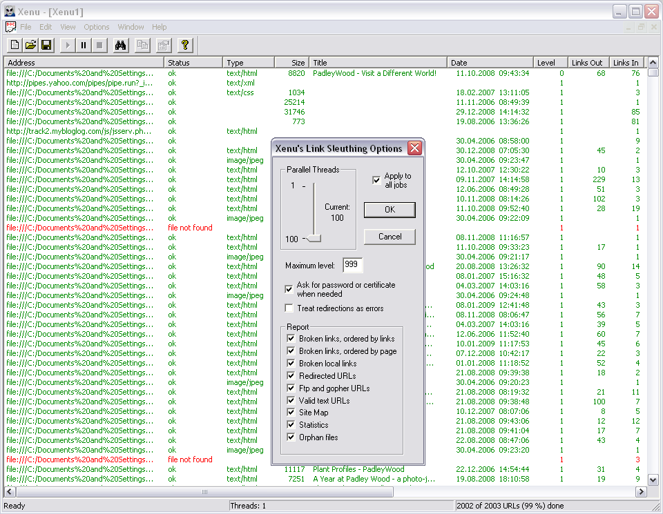
Xenu's Link Sleuth

Excellent utility for detecting broken links and various similar entities. Basic GUI belies the power of this - it rapidly scans an entire website and produces a detailed report in HTML format that opens in your browser and lists broken links (with choice of order), redirects, broken local links, orphaned files... Essential tool for website maintenance!